任何复旦新传考研问题 或需要任何帮助
加熊哥微信 taijixiong_sh
Tips:亲爱的同学,微信推送规则一直在变化。如果你仅仅是“关注”,很可能无法收到推送的资料。将公众号设为星标,就可以不错过文章和资料啦。

这里的复旦新传考研笔记,源于上岸学长学姐们的实战经验总结。
摘选自最新版的太极熊-复新笔记资料(全套),将针对所有参考书,长期更新,公益分享。
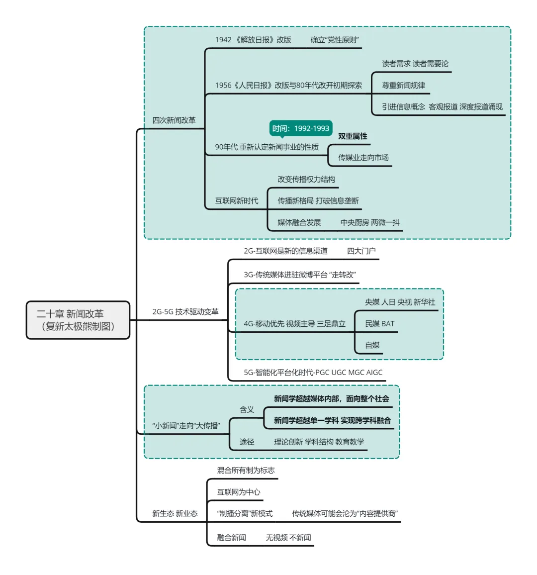
《新闻学概论》是每一位备考复旦新传的同学都必看的书,是重中之重。这里给你准备的笔记,能够有效帮助你搞清楚其中的重难点,在理解的基础之上,快速记忆。
另外,今年的【答题班】【写作班】已经上线,早报享受最大优惠。












后面,我们会公益分享《传播学教程》的考研笔记。
